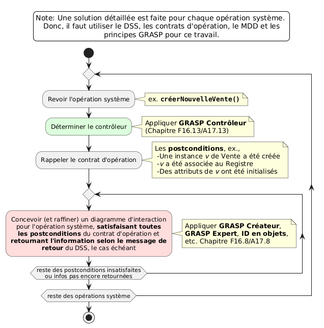
@startuml '!include ../forme.pumlinclude skinparam shadowing false skinparam BackgroundColor hidden skinparam DefaultTextAlignment center skinparam NoteTextAlignment left start repeat :Revoir l'opération système; note right: ex. ""**créerNouvelleVente()**"" #ddffdd:Déterminer le contrôleur; note right: Appliquer **GRASP Contrôleur**\n(Chapitre F16.13/A17.13) :Rappeler le contrat d'opération; note right: Les **postconditions**, ex.,\n -Une instance <i>v</i> de Vente a été créée\n -<i>v</i> a été associée au Registre\n -Des attributs de <i>v</i> ont été initialisés repeat #ffdddd:Concevoir (et raffiner) un diagramme d'interaction pour l'opération système, **satisfaisant toutes** **les postconditions** du contrat d'opération et **retournant l'information selon le message de** **retour** du DSS, le cas échéant; note right Appliquer **GRASP Créateur**, **GRASP Expert**, **ID en objets**, etc. Chapitre F16.8/A17.8 end note repeat while (reste des postconditions insatisfaites\nou infos pas encore retournées) repeat while (reste des opérations système) stop legend top Note: Une solution détaillée est faite pour chaque opération système. Donc, il faut utiliser le DSS, les contrats d'opération, le MDD et les principes GRASP pour ce travail. endlegend @enduml
Decode URL
Submit
amiga
aws-orange
black-knight
bluegray
blueprint
cerulean-outline
cerulean
crt-amber
crt-green
cyborg-outline
cyborg
hacker
lightgray
mars
materia-outline
materia
metal
mimeograph
minty
plain
reddress-darkblue
reddress-darkgreen
reddress-darkorange
reddress-darkred
reddress-lightblue
reddress-lightgreen
reddress-lightorange
reddress-lightred
sandstone
silver
sketchy-outline
sketchy
spacelab
spacelab-white
superhero-outline
superhero
toy
united
vibrant
🎉 Discover the future PlantUML Web Editor! 🚀
PNG
SVG
ASCII Art