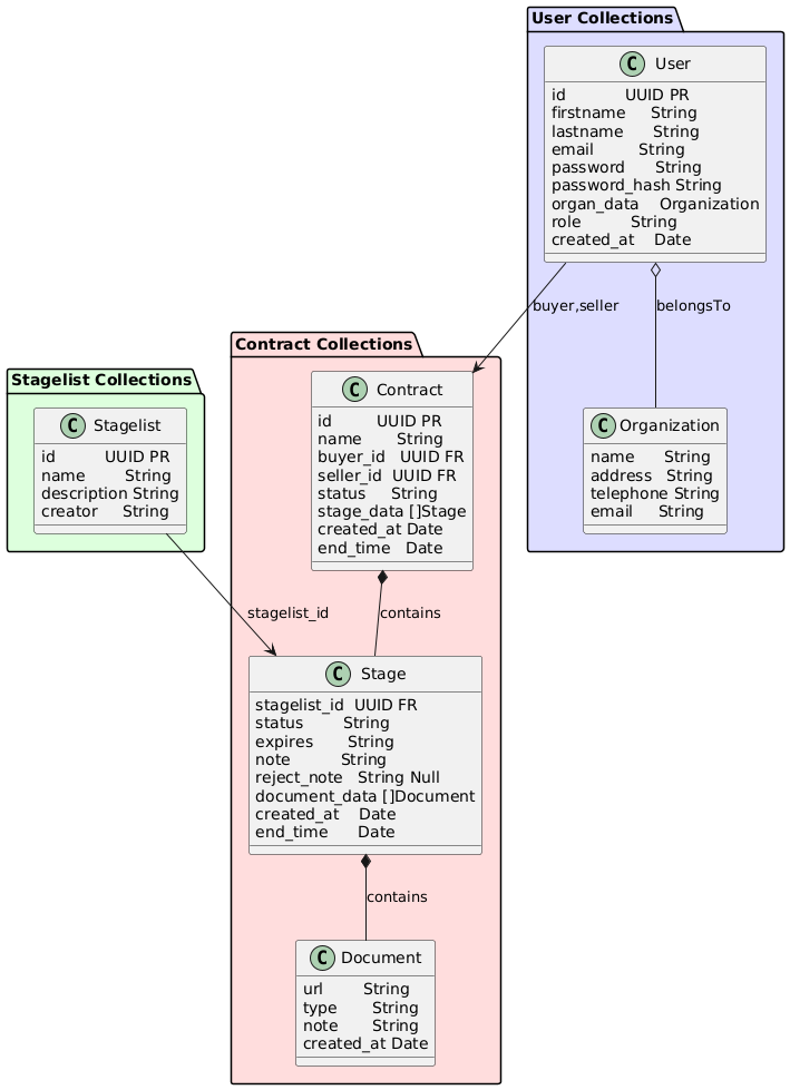
@startuml package "Stagelist Collections" #DDFFDD { class Stagelist{ id UUID PR name String description String creator String } } package "User Collections" #DDDDFF { class User{ id UUID PR firstname String lastname String email String password String password_hash String organ_data Organization role String created_at Date } class Organization{ name String address String telephone String email String } User o-- Organization : belongsTo } package "Contract Collections" #FFDDDD { class Contract{ id UUID PR name String buyer_id UUID FR seller_id UUID FR status String stage_data []Stage created_at Date end_time Date } class Stage{ stagelist_id UUID FR status String expires String note String reject_note String Null document_data []Document created_at Date end_time Date } class Document{ url String type String note String created_at Date } Contract *-- Stage : contains Stage *-- Document : contains } User --> Contract : buyer,seller Stagelist --> Stage : stagelist_id @enduml
Decode URL
Submit
amiga
aws-orange
black-knight
bluegray
blueprint
cerulean-outline
cerulean
crt-amber
crt-green
cyborg-outline
cyborg
hacker
lightgray
mars
materia-outline
materia
metal
mimeograph
minty
plain
reddress-darkblue
reddress-darkgreen
reddress-darkorange
reddress-darkred
reddress-lightblue
reddress-lightgreen
reddress-lightorange
reddress-lightred
sandstone
silver
sketchy-outline
sketchy
spacelab
spacelab-white
superhero-outline
superhero
toy
united
vibrant
🎉 Discover the future PlantUML Web Editor! 🚀
PNG
SVG
ASCII Art