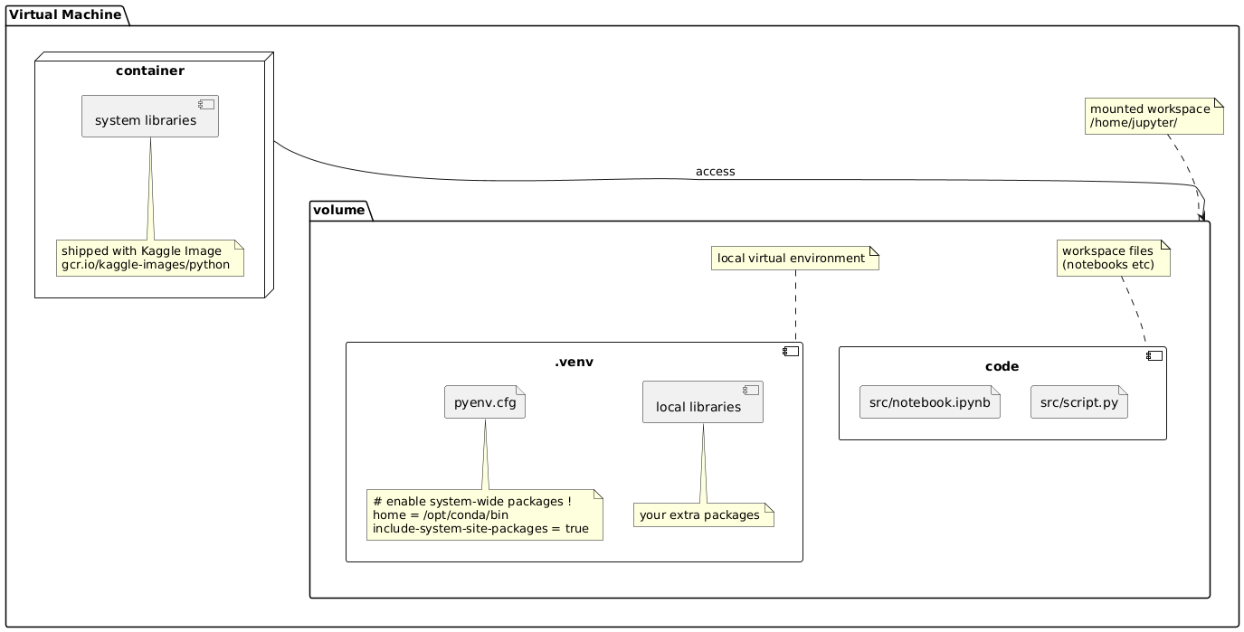
@startuml package "Virtual Machine" as dev_pckg { folder "volume" as volume { component ".venv" as custom { file "pyenv.cfg" as config component "local libraries" as local_libs note bottom of config ~# enable system-wide packages ! home = /opt/conda/bin include-system-site-packages = true end note note bottom of local_libs your extra packages end note } note top of custom local virtual environment end note component "code" as code { file "src/notebook.ipynb" as file1 { } file "src/script.py" as file2 { } } note top of code workspace files (notebooks etc) end note } node "container" as base { component "system libraries" as sys_libs note bottom of sys_libs shipped with Kaggle Image gcr.io/kaggle-images/python end note } note top of volume mounted workspace /home/jupyter/ end note base --> volume: "access" } @enduml
Decode URL
Submit
amiga
aws-orange
black-knight
bluegray
blueprint
cerulean-outline
cerulean
crt-amber
crt-green
cyborg-outline
cyborg
hacker
lightgray
mars
materia-outline
materia
metal
mimeograph
minty
plain
reddress-darkblue
reddress-darkgreen
reddress-darkorange
reddress-darkred
reddress-lightblue
reddress-lightgreen
reddress-lightorange
reddress-lightred
sandstone
silver
sketchy-outline
sketchy
spacelab
spacelab-white
superhero-outline
superhero
toy
united
vibrant
🎉 Discover the future PlantUML Web Editor! 🚀
PNG
SVG
ASCII Art