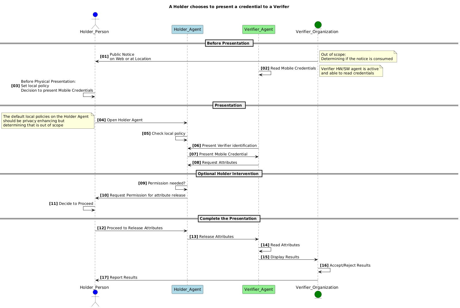
@startuml title A Holder chooses to present a credential to a Verifer autonumber "<b>[00]" ' Holder blue actor Holder_Person as Hope #blue participant Holder_Agent as Holder #lightblue ' Verifier green participant Verifier_Agent as Verifier #lightgreen entity Verifier_Organization as Victor #green ' Issuer yellow ' entity Issuer_Organization as Izzy #yellow ' participant Issuer_Agent as Issuer #lightyellow == Before Presentation == Victor -> Hope : Public Notice\non Web or at Location note right: Privacy Requirement to\nhave some form of notice note right: Out of scope:\nDetermining if the notice is consumed Verifier -> Verifier : Read Mobile Credentials note right: Verifier HW/SW agent is active\nand able to read credentials Hope <- Hope : Before Physical Presentation:\nSet local policy\nDecision to present Mobile Credentials == Presentation == Hope -> Holder : Open Holder Agent note left: The default local policies on the Holder Agent \nshould be privacy enhancing but \ndetermining that is out of scope Holder <- Holder : Check local policy Verifier -> Holder : Present Verifier identification Holder -> Verifier : Present Mobile Credential Holder <- Verifier : Request Attributes == Optional Holder Intervention == Holder <- Holder : Permission needed? Holder -> Hope : Request Permission for attribute release Hope <- Hope : Decide to Proceed == Complete the Presentation == Hope -> Holder : Proceed to Release Attributes Holder -> Verifier : Release Attributes Verifier -> Verifier : Read Attributes Verifier -> Victor : Display Results Victor -> Victor : Accept/Reject Results Victor -> Hope : Report Results @enduml
Decode URL
Submit
amiga
aws-orange
black-knight
bluegray
blueprint
cerulean-outline
cerulean
crt-amber
crt-green
cyborg-outline
cyborg
hacker
lightgray
mars
materia-outline
materia
metal
mimeograph
minty
plain
reddress-darkblue
reddress-darkgreen
reddress-darkorange
reddress-darkred
reddress-lightblue
reddress-lightgreen
reddress-lightorange
reddress-lightred
sandstone
silver
sketchy-outline
sketchy
spacelab
spacelab-white
superhero-outline
superhero
toy
united
vibrant
🎉 Discover the future PlantUML Web Editor! 🚀
PNG
SVG
ASCII Art