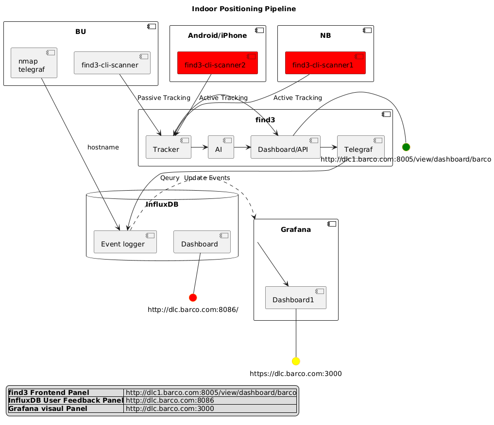
@startuml skinparam interface { backgroundColor yellow borderColor orange } title Indoor Positioning Pipeline interface "http://dlc1.barco.com:8005/view/dashboard/barco" as endpoint1 #green interface "http://dlc.barco.com:8086/" as endpoint2 #red interface "https://dlc.barco.com:3000" as endpoint3 #yellow legend left |**find3 Frontend Panel**| http://dlc1.barco.com:8005/view/dashboard/barco| |**InfluxDB User Feedback Panel**| http://dlc.barco.com:8086| |**Grafana visaul Panel**| http://dlc.barco.com:3000| endlegend component "BU" { [find3-cli-scanner] [nmap\ntelegraf] } component "Android/iPhone" { [find3-cli-scanner2] #red } component "NB" { [find3-cli-scanner1] #red } component "find3" { [Dashboard/API]-endpoint1 [Tracker]->[Dashboard/API] [Tracker]->[AI] [AI]->[Dashboard/API] [Dashboard/API]->[Telegraf] } database "InfluxDB" { [Event logger] [Dashboard] -- endpoint2 } component "Grafana" { [Grafana] --> [Dashboard1] [Dashboard1] -- endpoint3 } [find3-cli-scanner]--> [Tracker]: Passive Tracking [find3-cli-scanner1]--> [Tracker]: Active Tracking [find3-cli-scanner2]--> [Tracker]: Active Tracking [Telegraf]-->[Event logger]:Qeury [nmap\ntelegraf]->[Event logger]:hostname [Event logger].>[Grafana]: Update Events @enduml
Decode URL
Submit
amiga
aws-orange
black-knight
bluegray
blueprint
cerulean-outline
cerulean
crt-amber
crt-green
cyborg-outline
cyborg
hacker
lightgray
mars
materia-outline
materia
metal
mimeograph
minty
plain
reddress-darkblue
reddress-darkgreen
reddress-darkorange
reddress-darkred
reddress-lightblue
reddress-lightgreen
reddress-lightorange
reddress-lightred
sandstone
silver
sketchy-outline
sketchy
spacelab
spacelab-white
superhero-outline
superhero
toy
united
vibrant
🎉 Discover the future PlantUML Web Editor! 🚀
PNG
SVG
ASCII Art