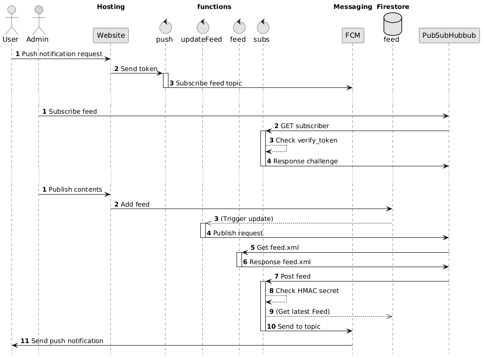
@startuml skinparam { monochrome true shadowing false ParticipantPadding 10 SequenceBoxBackgroundColor white SequenceBoxBorderColor white } hide footbox actor User as user actor Admin as admin #lightgrey box "Hosting" participant Website as web end box box "functions" control push as fc_push control updateFeed as fc_updateFeed control feed as fc_feed control subs as fc_subs end box box "Messaging" participant FCM as fcm end box box "Firestore" database feed as fs_feed end box participant PubSubHubbub as pshb autonumber user -> web : Push notification request web -> fc_push : Send token activate fc_push fc_push -> fcm : Subscribe feed topic deactivate fc_push ... autonumber admin -> pshb : Subscribe feed pshb -> fc_subs : GET subscriber activate fc_subs fc_subs --> fc_subs: Check verify_token fc_subs -> pshb : Response challenge deactivate fc_subs ... autonumber admin -> web : Publish contents web -> fs_feed : Add feed fs_feed -->> fc_updateFeed : (Trigger update) activate fc_updateFeed fc_updateFeed -> pshb : Publish request deactivate fc_updateFeed pshb -> fc_feed : Get feed.xml activate fc_feed fc_feed -> pshb : Response feed.xml deactivate fc_feed pshb -> fc_subs : Post feed activate fc_subs fc_subs --> fc_subs: Check HMAC secret fc_subs -->> fs_feed : (Get latest Feed) fc_subs -> fcm : Send to topic deactivate fc_subs fcm -> user : Send push notification @enduml
Decode URL
Submit
amiga
aws-orange
black-knight
bluegray
blueprint
cerulean-outline
cerulean
crt-amber
crt-green
cyborg-outline
cyborg
hacker
lightgray
mars
materia-outline
materia
metal
mimeograph
minty
plain
reddress-darkblue
reddress-darkgreen
reddress-darkorange
reddress-darkred
reddress-lightblue
reddress-lightgreen
reddress-lightorange
reddress-lightred
sandstone
silver
sketchy-outline
sketchy
spacelab
spacelab-white
superhero-outline
superhero
toy
united
vibrant
🎉 Discover the future PlantUML Web Editor! 🚀
PNG
SVG
ASCII Art