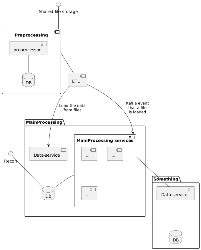
@startuml () "Shared file storage" as FS component Preprocessing as prep { [preprocessor] database DB as prepDB [preprocessor] -- prepDB } [ETL] as ETL package MainProcessing { [Data-service] as XXX component "MainProcessing services" as R { [...] as a1 [...] as a2 [...] as a3 } database DB } package Something { [Data-service] as TRS database DB as TRDB } FS -- prep prep -- ETL Recon -- DB R -- DB ETL --> XXX: Load the data\nfrom files ETL --> R: Kafka event\nthat a file\nis loaded TRS -- TRDB R -- TRS @enduml
Decode URL
Submit
amiga
aws-orange
black-knight
bluegray
blueprint
cerulean-outline
cerulean
crt-amber
crt-green
cyborg-outline
cyborg
hacker
lightgray
mars
materia-outline
materia
metal
mimeograph
minty
plain
reddress-darkblue
reddress-darkgreen
reddress-darkorange
reddress-darkred
reddress-lightblue
reddress-lightgreen
reddress-lightorange
reddress-lightred
sandstone
silver
sketchy-outline
sketchy
spacelab
spacelab-white
superhero-outline
superhero
toy
united
vibrant
🎉 Discover the future PlantUML Web Editor! 🚀
PNG
SVG
ASCII Art