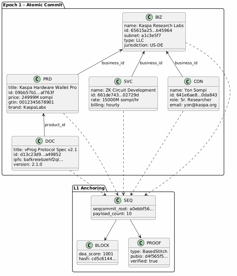
@startuml skinparam backgroundColor #FEFEFE skinparam roundcorner 10 package "Epoch 1 - Atomic Commit" { class BIZ { name: Kaspa Research Labs id: 65615a25...b45964 subnet: a1c3e5f7 type: LLC jurisdiction: US-DE } class PRD { title: Kaspa Hardware Wallet Pro id: 09bb57b1...af763f price: 24999M sompi gtin: 0012345678901 brand: KaspaLabs } class SVC { name: ZK Circuit Development id: 661de743...02729d rate: 15000M sompi/hr billing: hourly } class CON { name: Yon Sompi id: 641e6ae8...0da843 role: Sr. Researcher email: yon@kaspa.org } class DOC { title: vProg Protocol Spec v2.1 id: d13c23d9...a49852 ipfs: bafkreiebzehf2ql... version: 2.1.0 } } package "L1 Anchoring" { class BLOCK { daa_score: 1001 hash: cd5c6144... } class SEQ { seqcommit_root: a0ebbf56... payload_count: 10 } class PROOF { type: BasedStitch pubio: d4f565f5... verified: true } } BIZ <-- PRD : business_id BIZ <-- SVC : business_id BIZ <-- CON : business_id PRD <-- DOC : product_id BIZ ..> SEQ PRD ..> SEQ SVC ..> SEQ CON ..> SEQ DOC ..> SEQ SEQ --> BLOCK SEQ --> PROOF @enduml
Decode URL
Submit
amiga
aws-orange
black-knight
bluegray
blueprint
cerulean-outline
cerulean
crt-amber
crt-green
cyborg-outline
cyborg
hacker
lightgray
mars
materia-outline
materia
metal
mimeograph
minty
plain
reddress-darkblue
reddress-darkgreen
reddress-darkorange
reddress-darkred
reddress-lightblue
reddress-lightgreen
reddress-lightorange
reddress-lightred
sandstone
silver
sketchy-outline
sketchy
spacelab
spacelab-white
superhero-outline
superhero
toy
united
vibrant
🎉 Discover the future PlantUML Web Editor! 🚀
PNG
SVG
ASCII Art