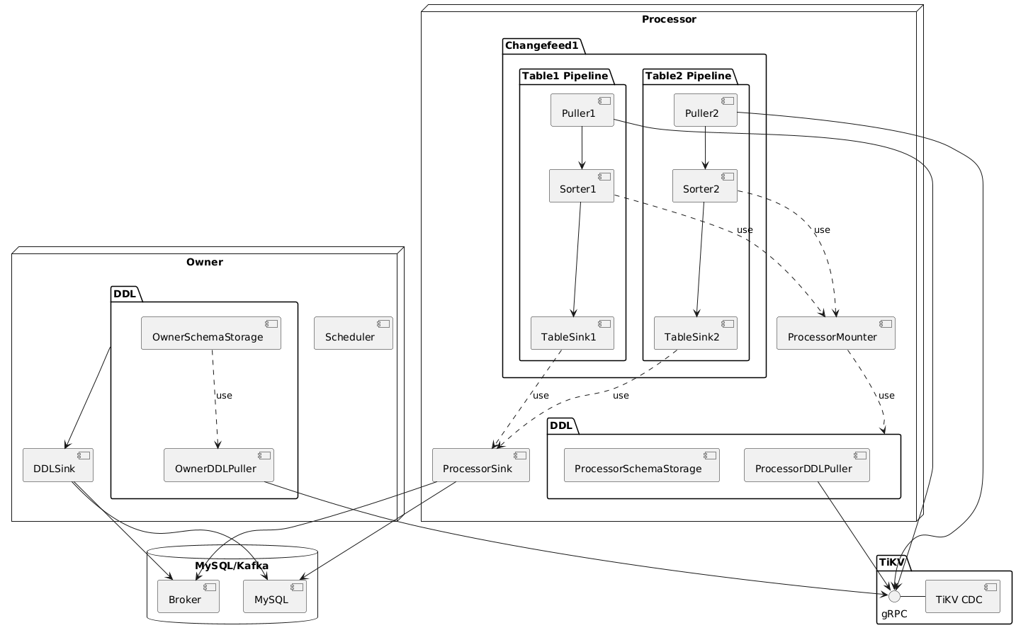
@startuml package "TiKV" { gRPC - [TiKV CDC] } node "Owner" { [Scheduler] [DDLSink] package "DDL" as DDL1 { [OwnerSchemaStorage] [OwnerDDLPuller] --> [gRPC] } } node "Processor" { [ProcessorMounter] [ProcessorSink] package "DDL" as DDL2 { [ProcessorSchemaStorage] [ProcessorDDLPuller] --> [gRPC] } package "Changefeed1" { package "Table1 Pipeline" { [Puller1] --> [gRPC] [Sorter1] [TableSink1] } package "Table2 Pipeline" { [Puller2] --> [gRPC] [Sorter2] [TableSink2] } } } database "MySQL/Kafka" { [MySQL] [Broker] } [DDLSink] --> [MySQL] [DDLSink] --> [Broker] DDL1 --> [DDLSink] [OwnerSchemaStorage] ..> [OwnerDDLPuller] : use [ProcessorSink] --> [MySQL] [ProcessorSink] --> [Broker] [Sorter1] ..> [ProcessorMounter] : use [Sorter2] ..> [ProcessorMounter] : use [TableSink1] ..> [ProcessorSink] : use [TableSink2] ..> [ProcessorSink] : use [ProcessorMounter] ..> DDL2 : use [Puller1] --> [Sorter1] [Sorter1] --> [TableSink1] [Puller2] --> [Sorter2] [Sorter2] --> [TableSink2] @enduml
Decode URL
Submit
amiga
aws-orange
black-knight
bluegray
blueprint
cerulean-outline
cerulean
crt-amber
crt-green
cyborg-outline
cyborg
hacker
lightgray
mars
materia-outline
materia
metal
mimeograph
minty
plain
reddress-darkblue
reddress-darkgreen
reddress-darkorange
reddress-darkred
reddress-lightblue
reddress-lightgreen
reddress-lightorange
reddress-lightred
sandstone
silver
sketchy-outline
sketchy
spacelab
spacelab-white
superhero-outline
superhero
toy
united
vibrant
🎉 Discover the future PlantUML Web Editor! 🚀
PNG
SVG
ASCII Art