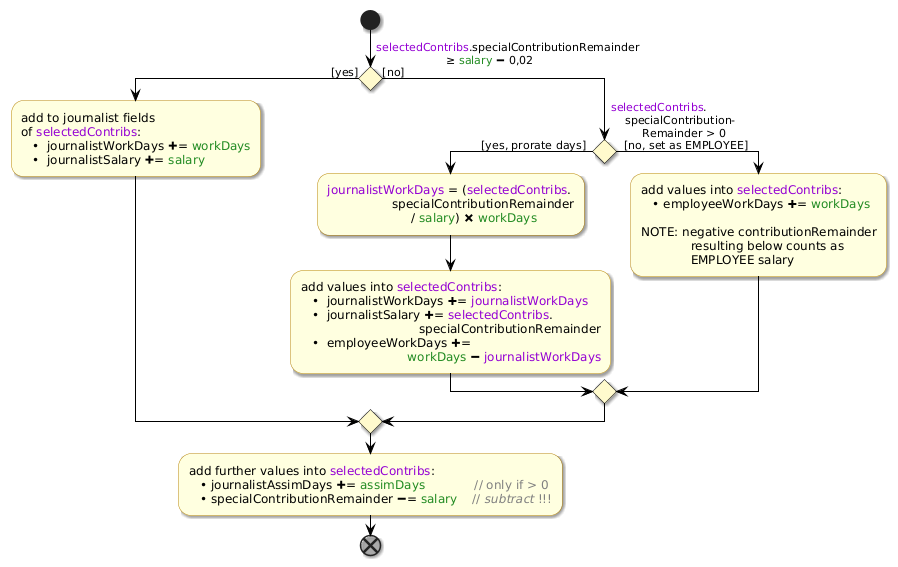
@startuml skinparam activity { /'BackgroundColor #LightGoldenRodYellow'/ BackgroundColor #LightYellow BorderColor #DarkGoldenRod ArrowColor black DiamondBackgroundColor #LemonChiffon DiamondBorderColor black } skinparam Partition { BackgroundColor #Physical BorderColor #MediumSeaGreen FontSize 12 } skinparam Partition<<blue>> { BackgroundColor #PaleTurquoise BorderColor #DarkTurquoise } skinparam Partition<<block>> { FontStyle italic BorderColor #DarkGrey FontColor #DarkGrey shadowing false } skinparam conditionStyle diamond skinparam Shadowing 0.8 /'true gives a very "heavy" shadow these days...'/ /'Title Sub-process AddToJournalistSpecialContributions'/ Start if (<color:DarkViolet>selectedContribs</color>.specialContributionRemainder\n ≥ <color:ForestGreen>salary</color> <&minus> 0,02) then ([yes]) :add to journalist fields of <color:DarkViolet>selectedContribs</color>: • journalistWorkDays <&plus>= <color:ForestGreen>workDays</color> • journalistSalary <&plus>= <color:ForestGreen>salary</color>; else ([no]) if (<color:DarkViolet>selectedContribs</color>.\n specialContribution-\n Remainder > 0) then ([yes, prorate days] ) :<color:DarkViolet>journalistWorkDays</color> = (<color:DarkViolet>selectedContribs</color>. specialContributionRemainder / <color:ForestGreen>salary</color>) <&x> <color:ForestGreen>workDays</color>; :add values into <color:DarkViolet>selectedContribs</color>: • journalistWorkDays <&plus>= <color:DarkViolet>journalistWorkDays</color> • journalistSalary <&plus>= <color:DarkViolet>selectedContribs</color>. specialContributionRemainder • employeeWorkDays <&plus>= <color:ForestGreen>workDays</color> <&minus> <color:DarkViolet>journalistWorkDays</color>; else ( [no, set as EMPLOYEE]) :add values into <color:DarkViolet>selectedContribs</color>: • employeeWorkDays <&plus>= <color:ForestGreen>workDays</color> NOTE: negative contributionRemainder resulting below counts as EMPLOYEE salary; endif endif :add further values into <color:DarkViolet>selectedContribs</color>: • journalistAssimDays <&plus>= <color:ForestGreen>assimDays</color> <color:grey>// only if > 0</color> • specialContributionRemainder <&minus>= <color:ForestGreen>salary</color> <color:grey>// //subtract// !!!</color>; end @enduml
Decode URL
Submit
amiga
aws-orange
black-knight
bluegray
blueprint
cerulean-outline
cerulean
crt-amber
crt-green
cyborg-outline
cyborg
hacker
lightgray
mars
materia-outline
materia
metal
mimeograph
minty
plain
reddress-darkblue
reddress-darkgreen
reddress-darkorange
reddress-darkred
reddress-lightblue
reddress-lightgreen
reddress-lightorange
reddress-lightred
sandstone
silver
sketchy-outline
sketchy
spacelab
spacelab-white
superhero-outline
superhero
toy
united
vibrant
🎉 Discover the future PlantUML Web Editor! 🚀
PNG
SVG
ASCII Art