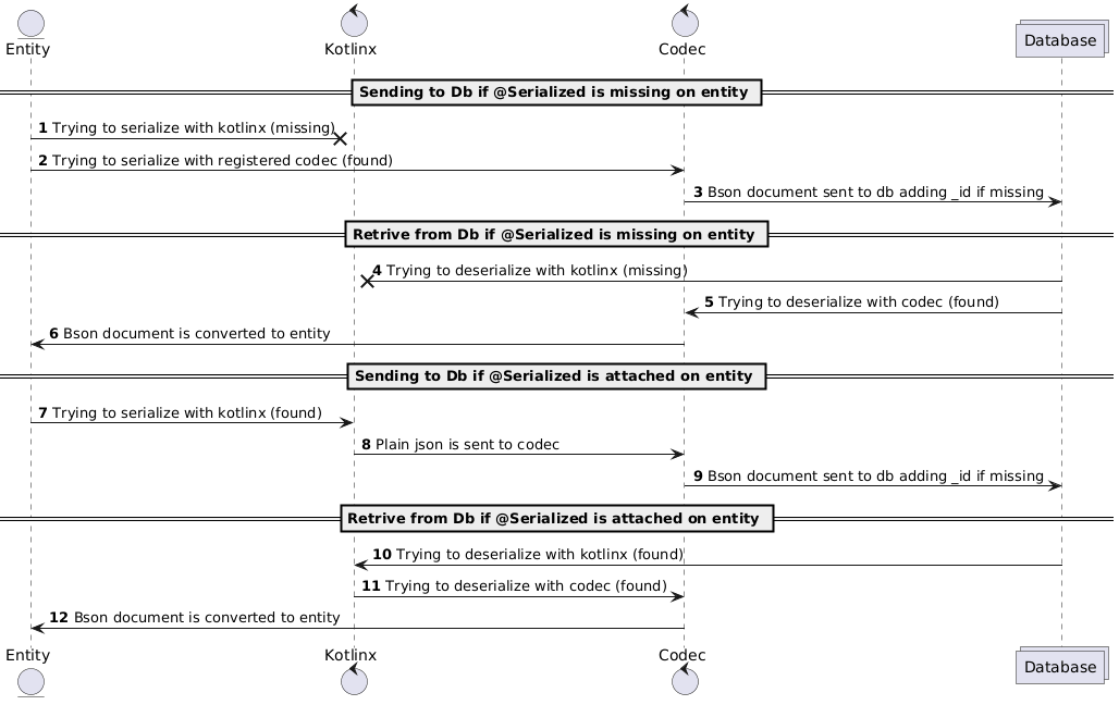
@startuml entity Entity as e control Kotlinx as kx control Codec as cod collections Database as db autonumber == Sending to Db if @Serialized is missing on entity == e ->x kx : Trying to serialize with kotlinx (missing) e -> cod : Trying to serialize with registered codec (found) cod -> db : Bson document sent to db adding _id if missing == Retrive from Db if @Serialized is missing on entity == db ->x kx : Trying to deserialize with kotlinx (missing) db -> cod : Trying to deserialize with codec (found) cod -> e : Bson document is converted to entity == Sending to Db if @Serialized is attached on entity == e -> kx : Trying to serialize with kotlinx (found) kx -> cod : Plain json is sent to codec cod -> db : Bson document sent to db adding _id if missing == Retrive from Db if @Serialized is attached on entity == db -> kx : Trying to deserialize with kotlinx (found) kx -> cod : Trying to deserialize with codec (found) cod -> e : Bson document is converted to entity @enduml
Decode URL
Submit
amiga
aws-orange
black-knight
bluegray
blueprint
cerulean-outline
cerulean
crt-amber
crt-green
cyborg-outline
cyborg
hacker
lightgray
mars
materia-outline
materia
metal
mimeograph
minty
plain
reddress-darkblue
reddress-darkgreen
reddress-darkorange
reddress-darkred
reddress-lightblue
reddress-lightgreen
reddress-lightorange
reddress-lightred
sandstone
silver
sketchy-outline
sketchy
spacelab
spacelab-white
superhero-outline
superhero
toy
united
vibrant
🎉 Discover the future PlantUML Web Editor! 🚀
PNG
SVG
ASCII Art