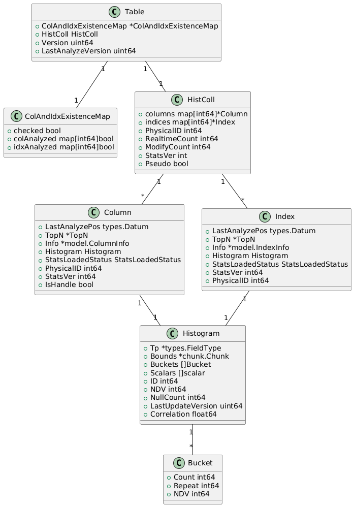
@startuml class Table { +ColAndIdxExistenceMap *ColAndIdxExistenceMap +HistColl HistColl +Version uint64 +LastAnalyzeVersion uint64 } class ColAndIdxExistenceMap { +checked bool +colAnalyzed map[int64]bool +idxAnalyzed map[int64]bool } class HistColl { +columns map[int64]*Column +indices map[int64]*Index +PhysicalID int64 +RealtimeCount int64 +ModifyCount int64 +StatsVer int +Pseudo bool } class Column { +LastAnalyzePos types.Datum +TopN *TopN +Info *model.ColumnInfo +Histogram Histogram +StatsLoadedStatus StatsLoadedStatus +PhysicalID int64 +StatsVer int64 +IsHandle bool } class Index { +LastAnalyzePos types.Datum +TopN *TopN +Info *model.IndexInfo +Histogram Histogram +StatsLoadedStatus StatsLoadedStatus +StatsVer int64 +PhysicalID int64 } class Histogram { +Tp *types.FieldType +Bounds *chunk.Chunk +Buckets []Bucket +Scalars []scalar +ID int64 +NDV int64 +NullCount int64 +LastUpdateVersion uint64 +Correlation float64 } class Bucket { +Count int64 +Repeat int64 +NDV int64 } Table "1" -- "1" ColAndIdxExistenceMap Table "1" -- "1" HistColl HistColl "1" -- "*" Column HistColl "1" -- "*" Index Column "1" -- "1" Histogram Index "1" -- "1" Histogram Histogram "1" -- "*" Bucket @enduml
Decode URL
Submit
amiga
aws-orange
black-knight
bluegray
blueprint
cerulean-outline
cerulean
crt-amber
crt-green
cyborg-outline
cyborg
hacker
lightgray
mars
materia-outline
materia
metal
mimeograph
minty
plain
reddress-darkblue
reddress-darkgreen
reddress-darkorange
reddress-darkred
reddress-lightblue
reddress-lightgreen
reddress-lightorange
reddress-lightred
sandstone
silver
sketchy-outline
sketchy
spacelab
spacelab-white
superhero-outline
superhero
toy
united
vibrant
🎉 Discover the future PlantUML Web Editor! 🚀
PNG
SVG
ASCII Art