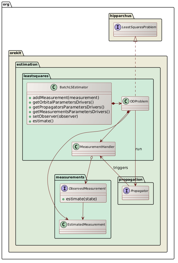
@startuml skinparam svek true skinparam ClassBackgroundColor #F3EFEB/CCC9C5 skinparam ClassArrowColor #691616 skinparam ClassBorderColor #691616 skinparam NoteBackgroundColor #F3EFEB skinparam NoteBorderColor #691616 skinparam NoteFontColor #691616 skinparam ClassFontSize 11 skinparam PackageFontSize 12 package org.hipparchus #ECEBD8 { interface LeastSquaresProblem } package org.orekit #ECEBD8 { package estimation #DDEBD8 { package measurements #CEEBD8 { class EstimatedMeasurement interface ObservedMeasurement { +estimate(state) } ObservedMeasurement --> EstimatedMeasurement } package leastsquares #CEEBD8 { class MeasurementHandler class ODProblem class BatchLSEstimator { +addMeasurement(measurement) +getOrbitalParametersDrivers() +getPropagatorsParametersDrivers() +getMeasurementsParametersDrivers() +setObserver(observer) +estimate() } ODProblem *--> MeasurementHandler BatchLSEstimator *-right-> ODProblem LeastSquaresProblem <|.. ODProblem ODProblem --> EstimatedMeasurement MeasurementHandler o--> ObservedMeasurement } package propagation #DDEBD8 { interface Propagator MeasurementHandler <-- Propagator : triggers Propagator <-- ODProblem : run } } } @enduml
Decode URL
Submit
amiga
aws-orange
black-knight
bluegray
blueprint
cerulean-outline
cerulean
crt-amber
crt-green
cyborg-outline
cyborg
hacker
lightgray
mars
materia-outline
materia
metal
mimeograph
minty
plain
reddress-darkblue
reddress-darkgreen
reddress-darkorange
reddress-darkred
reddress-lightblue
reddress-lightgreen
reddress-lightorange
reddress-lightred
sandstone
silver
sketchy-outline
sketchy
spacelab
spacelab-white
superhero-outline
superhero
toy
united
vibrant
🎉 Discover the future PlantUML Web Editor! 🚀
PNG
SVG
ASCII Art